€0+
I want this!

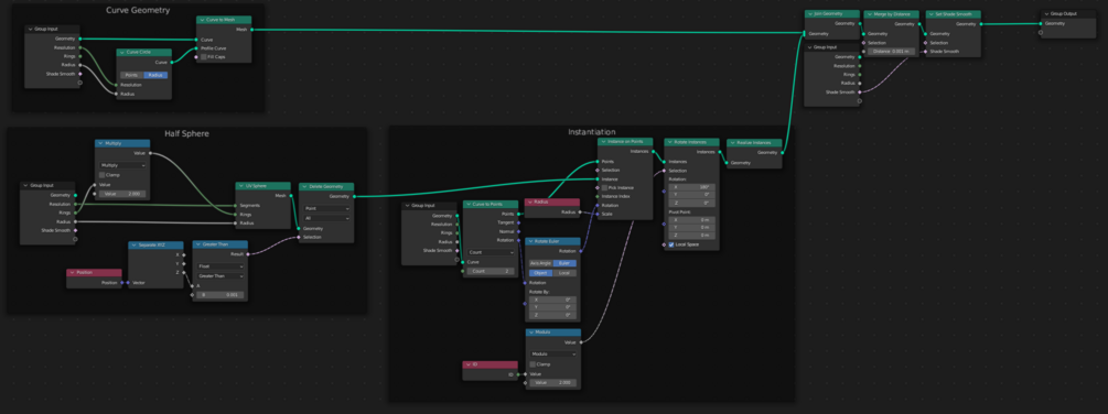
Spherical Caps (for Blender Curves)

€0+
29 ratings

Spherical ("rounded") caps for curves in blender. Built with geometry nodes. Supports:

  • Curve resolution (set in the data object properties)
  • Point based radius
  • Seperate curves in the same object


Added:

  • Trim parameters
  • Material slot
I want this!

Ratings

5
(29 ratings)
5 stars
97%
4 stars
3%
3 stars
0%
2 stars
0%
1 star
0%
Powered by